CoPAW QQ机器人部署全攻略:本地AI助手的完整配置教程

CoPAW是一款能够在本地部署的AI智能体,它具备自主操作电脑的能力,支持长期记忆存储,并可以通过多种平台进行接入。这款工具就像一个私人专属助手,能够帮助用户自动化完成各种日常或复杂的任务,提升工作效率。

其核心功能主要包括以下几个方面:
- 多通道对话支持:可以轻松接入钉钉、飞书、QQ、Discord以及iMessage等多个主流通讯平台,实现跨渠道的智能对话交互。
- 定时任务执行:根据用户预先设定的配置,自动在指定时间运行特定任务,实现自动化管理。
- 可扩展的技能系统:其功能由丰富的Skills技能库决定,拥有近乎无限的可能性。系统内置了诸如定时任务管理、PDF与表单处理、Word/Excel/PPT文档编辑、新闻自动摘要以及文件内容阅读等多种技能。用户还可以根据自身需求,在Skills框架内进行自定义功能的扩展开发。
- 数据本地化存储:所有运行数据和用户信息均存储在本地设备中,不依赖于任何第三方云服务托管,有效保障了数据隐私和安全。
详细安装步骤
本教程演示了在飞牛NAS系统环境中直接部署CoPAW的过程。部署前提是需要具备Python运行环境(要求Python版本大于等于3.10且小于等于3.13)。直接在宿主机系统上安装的优势在于可以获得更高的操作权限,便于执行诸如查看系统实时状态、排查运行问题或自动部署Docker容器等进阶操作。不过,这种方式也可能因操作不当而影响系统稳定性,并且需要用户自行承担相应的安全风险管理责任。
首先,使用SSH客户端工具连接到您的NAS设备。

建议切换至root用户权限,以避免后续安装或运行过程中可能出现的权限不足问题。
sudo -i

首先,检查系统中是否已经安装了符合版本要求的Python环境。
python --version
python3 --version

提示:如果系统尚未安装Python环境,可以参考以下命令进行安装。
Ubuntu/Debian系
# 更新软件包列表
sudo apt update
# 安装Python3
sudo apt install python3
CentOS/RHEL系
# 启用EPEL仓库
sudo yum install epel-release # CentOS7
sudo dnf install epel-release # CentOS8
# 安装Python3
sudo yum install python3 # CentOS7
sudo dnf install python3 # CentOS 8
如图所示,系统中已经存在Python3,并且其版本号满足运行要求(介于3.10与3.13之间)。

为了隔离项目依赖,防止影响系统自带的Python环境,需要先创建一个独立的虚拟环境并激活它。
python3 -m venv .venv
source .venv/bin/activate

在激活的虚拟环境中,使用pip工具安装copaw包。
pip install copaw

安装过程通常较为迅速,稍等片刻即可完成。

接下来初始化CoPAW配置。对于初次使用者,直接采用默认配置快速启动是一个便捷的选择。
快速用默认配置(非交互式,适合快速启动后再调整)
copaw init --defaults
交互式初始化(跟随提示设置心跳间隔、任务目标、活跃时间段等,并可同时配置频道与技能)
copaw init

提示:如果退出会话后需要再次启动CoPAW服务,请按顺序执行以下命令。
sudo -i
source .venv/bin/activate
copaw app --host 0.0.0.0 --port 8088
启动服务后,命令行界面会显示Web服务的访问地址。如果仅使用copaw app命令启动,则默认仅允许通过本地回环地址127.0.0.1访问,用户可以根据需要修改绑定地址。
copaw app --host 0.0.0.0 --port 8088

配置与使用指南
打开您常用的网页浏览器,在地址栏输入 http://您的NAS的IP地址:8088 即可访问CoPAW的Web管理界面。

进入控制面板后,可以在界面右上角将语言切换为中文,以便于操作。

首先需要配置AI模型。CoPAW支持三种模型服务提供商:ModelScope(魔搭)、DashScope(阿里灵积)以及自定义(Custom)接口。

提示:本示例使用的是硅基流动提供的API服务,您可以通过专用邀请链接进行注册并获取初始额度。另外两个平台的账号尚未注册,因此这里选择配置自定义的OpenAI兼容接口。

在模型选择上,我们挑选了最新发布的GLM-5系列模型(例如Pro/zai-org/GLM-5)。

返回主聊天界面,进行首次对话测试以验证模型连接是否正常。

机器人能够正常生成回复,这表明模型API调用配置成功。

输入“今天有什么热门新闻”进行功能测试,CoPAW会自动调用内置的网络搜索技能并启动浏览器引擎获取信息。

返回的新闻摘要时间准确,并且内容组织清晰,区分了国内与国际两个板块,体验良好。

CoPAW在本地化适配方面表现突出,原生支持钉钉、飞书、QQ、Discord、iMessage等多种通讯频道。

用户可以根据实际需求配置相应频道。本教程后续将重点演示QQ机器人的配置方法(详细步骤见扩展部分)。

成功添加QQ机器人至对话列表后,即可通过QQ与其进行正常的智能聊天互动。

在会话管理页面,可以查看与所有频道(包括QQ)的历史对话记录。

日常使用中,直接通过自然语言对话即可指示CoPAW创建定时任务,操作非常直观。

如图所示,定时任务已成功创建(经测试运行正常)。当然,用户也可以通过管理界面手动创建和配置任务。

接下来进行更深入的个性化设置,进入工作区管理模块。

在这里,您可以设定符合个人使用习惯和风格的AI助手角色与行为参数(本示例保持默认设置)。

系统目前已预置了丰富的技能,涵盖定时任务、PDF与表单处理、Office文档编辑、新闻摘要、文件内容阅读等多个实用领域。

用户也可以自行创建个性化技能。例如,尝试创建一个用于自动部署Docker容器的技能(需注意,当前版本可能存在创建后技能列表显示异常的情况)。

提示:或许有人会疑问,为何要部署CoPAW或OpenClaw这类AI助手,而不是直接使用现成的免费应用。下面通过几个简单示例展示其独特价值(这些操作均可通过已对接的QQ等频道完成,下图仅为演示目的)。
实现定时自动发送信息提醒功能。

查看当前NAS系统的实时运行状态与资源使用情况。

浏览并列出指定系统目录下的文件列表。

对获取的信息进行整理归纳,并自动保存到本地预设的存储路径。

根据提供的模板配置文件,自动执行Docker容器的部署流程。

QQ机器人对接扩展
本节简要介绍如何对接QQ开放平台,并完成QQ机器人的创建与基础配置。
QQ开放平台注册与配置
访问QQ开放平台官方网站,点击页面上的注册按钮开始账号申请流程。

提示:注册步骤本身较为常规,按要求填写个人身份信息即可。需特别注意一个常见问题:绑定的手机号码必须与注册身份证件完全一致,否则可能导致实名认证失败,尤其是使用电信主副卡套餐时容易遇到此类情况。
成功注册并登录后,在平台内找到并点击“创建机器人”按钮。

填写机器人的基本信息,例如名称、描述等(建议上传一个更具辨识度的头像图片)。

机器人创建完成后,点击进入其管理后台进行详细编辑。

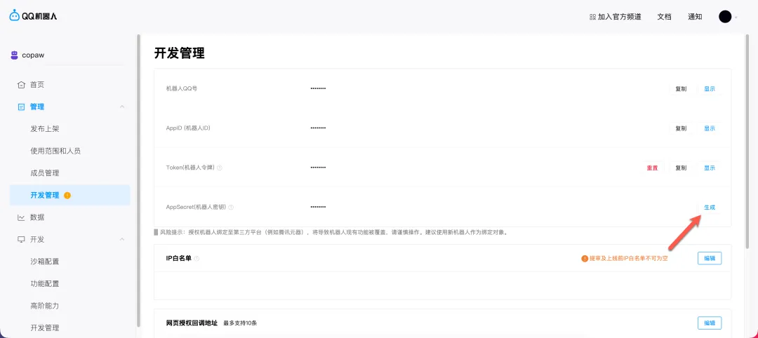
首先,需要生成并妥善保管AppSecret(即机器人的安全密钥)。

请记录好AppID和AppSecret这两项关键信息,后续在CoPAW中配置QQ频道时需要填入。

提示:如果希望其他QQ用户也能使用该机器人,需要将他们添加到机器人的成员列表中。

在“开发”菜单下的“沙盒配置”中,添加测试成员。

将自己的QQ账号添加为成员之一。

最后,在“管理”->“使用范围和人员”设置中,使用手机QQ扫描二维码,即可将机器人添加至您的QQ联系人列表。

使用体验与总结
经过实际体验,CoPAW的整体表现令人满意。当然,作为0.0.1的早期版本,未来仍有广阔的优化与功能增强空间。此前也曾简单体验过OpenClaw,对比之下,CoPAW显然更贴合国内用户的实际使用习惯和需求。
其优势主要体现在以下几个方面:界面原生内置中文支持,无需额外汉化,用户体验直接且友好;操作逻辑设计简洁明了,几乎零学习成本,新手也能快速上手;兼容OpenAI标准接口,使得用户在模型供应商的选择上更加自由灵活,切换成本极低;同时支持钉钉、飞书、QQ等国内主流办公社交平台,本土化适配程度高,实用性强。
综合推荐指数:⭐⭐⭐⭐⭐(强烈建议尝试,尤其适合国内环境用户) 日常使用体验:⭐⭐⭐⭐(简单易用,功能实用) 部署配置难度:⭐⭐(过程较为简单直接)